Week 1
Milestones
- Understanding cQube, implemetation and database design
- Learning langchain and streamlit
- Cleaning the cQube database dump
- POC on different ways to create an interface to intereact with ChatGPT
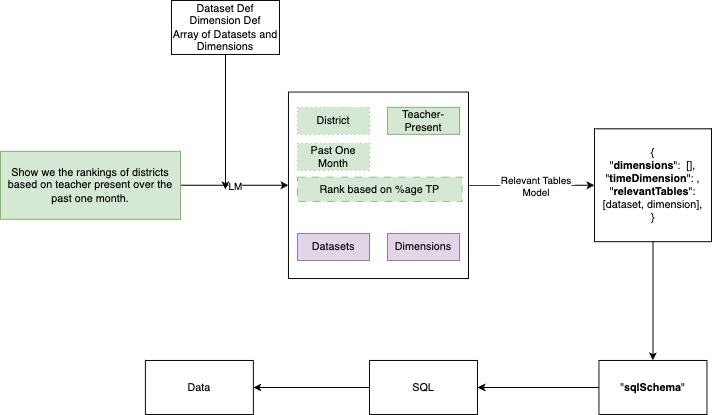
- Coming up a with a high level diagram for cQubeChat
Screenshots / Videos
-330be94f10813c92cb213e977bbb6898.jpg)
Contributions
- https://github.com/Sunbird-cQube/cQubeChat/issues/10
- https://github.com/Sunbird-cQube/cQubeChat/issues/7
Learnings
- SQLDatabaseChain is good for cases where we have we have small database and interactive table names.
- Streamlit provides ways to create chart which will become useful later on to show charts for the data.